
Brandy Morineau
Salesforce Certified Professional
About Me
As a Salesforce Certified Professional, I bring a wealth of experience in optimizing business processes, implementing Salesforce solutions, and driving revenue growth. My skill set encompasses requirements gathering, system configuration, and comprehensive user training, ensuring seamless Salesforce deployments that yield tangible results.Additionally, I specialize in conducting thorough data analysis to derive actionable insights and formulating strategies to enhance operational efficiency and elevate customer satisfaction. Collaboration is a cornerstone of my approach, as I work closely with cross-functional teams to deliver tailored solutions aligned with overarching business objectives.My passion lies in leveraging technology to empower businesses, and I remain dedicated to staying abreast of industry trends and best practices. With a sharp focus on delivering measurable outcomes and a keen eye for detail, I am poised to make significant contributions to any organization's success as a Salesforce Business Analyst.
My Portfolio
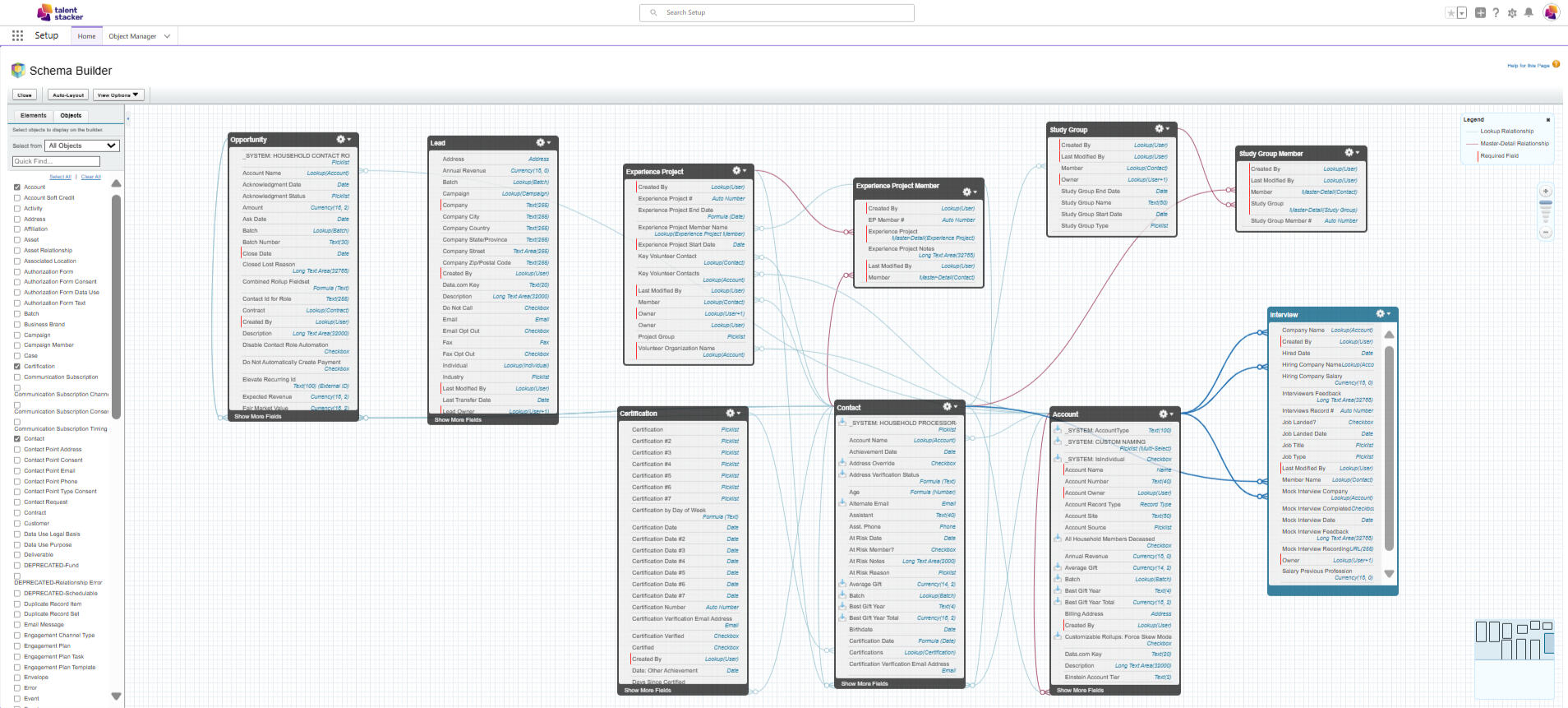
Excited to share my successful completion of a 6-week Talent Stacker Salesforce Career Development Program project alongside a dynamic team of Salesforce certified administrators!Here's a glimpse into what we accomplished (to magnify the images, right click the image and select magnify):
1. Utilized Lucidchart to create an intricate Entity Relationship Diagram (ERD) to map out data relationships and optimize system architecture.

2. Transformed 60+ client requirements into a robust Business Requirements Document (BRD), ensuring clarity and alignment throughout the project.

3. Built a Salesforce org from scratch, tailoring solutions precisely to our client's needs and objectives including setting up Salesforce themes and branding for our client application.

4. Configured custom and junction objects, leveraging Salesforce's flexibility to meet complex data management needs.

5. Established a Web-to-Lead process with assignment rules, optimizing lead management and conversion.

6. Implemented validation rules and formula fields for data accuracy and consistency.




7. Engineered automation flows to streamline processes and boost efficiency across the board.



8. Crafted intuitive Lightning pages, offering a seamless user interface for enhanced productivity.

9. Set up profiles, roles, and sharing settings, ensuring data security and access control within the Salesforce org. Configured permissions and field-level security to safeguard sensitive information.


10. Designed and deployed insightful reports and dashboards, empowering our client to track key performance indicators (KPIs) with precision.


And that's just scratching the surface! Proud of our team's dedication and expertise in delivering top-notch Salesforce solutions. Looking forward to the next challenge!



Thank You
Thank you for visiting my portfolio.